
Cara merubah ip Smtp windows server 2012
SMTP (Simple Mail Transfer Protocol) adalah protokol yang digunakan untuk mengirimkan email melalui jaringan. Pada Windows Server 2012, pengaturan SMTP sangat penting untuk memastikan server dapat mengirimkan email dengan lancar, baik untuk notifikasi sistem, laporan, ataupun aplikasi yang memerlukan pengiriman email otomatis. Salah satu aspek yang sering perlu diubah adalah pengaturan IP SMTP, yang bisa dipengaruhi oleh perubahan jaringan atau konfigurasi firewall.
ketika ip server kita di block oleh spamfilter dan solusi cepat nya adalah merubah ip dengan ip yang masih bersih,yang dirubah adalah SMTP service yang dipakai untuk melakukan pengirman email
Solusi:
berikut langkah-langkah untuk merubah SMTP:
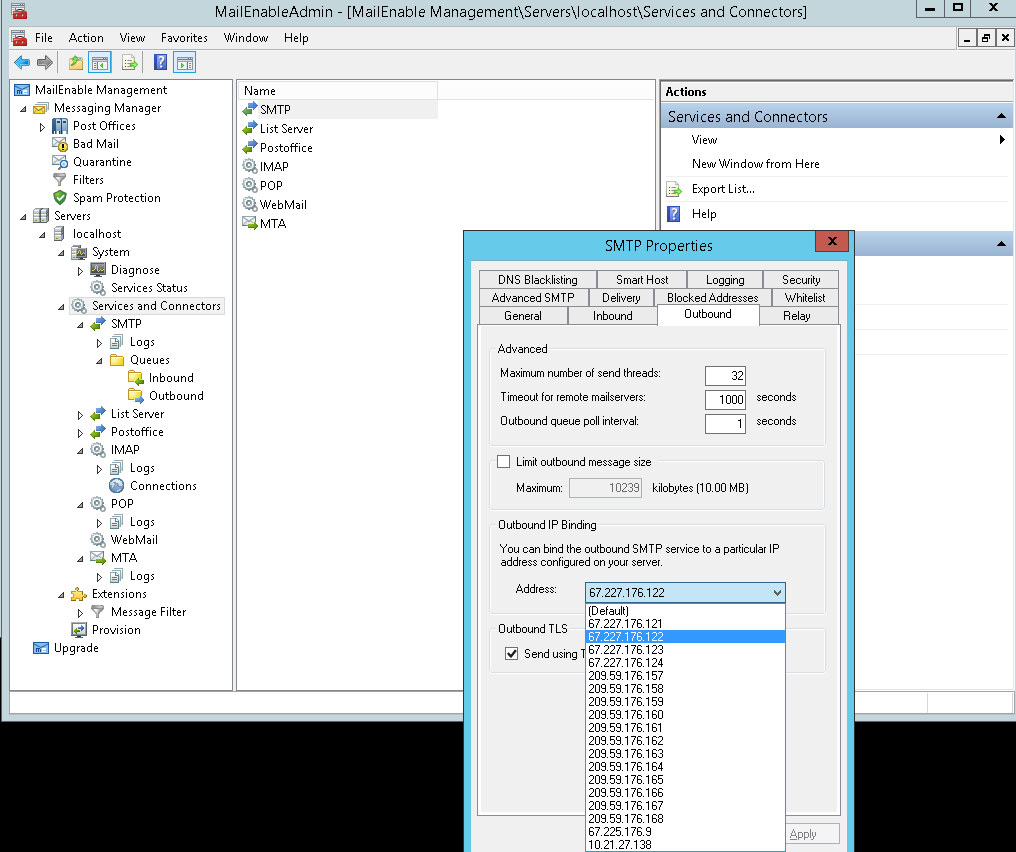
1.login remote desktop dan ke menu Start dan pilih Mailenable

2.pilih Servers>Services and Connections>SMTP

3.pilih Smtp dan stop dahulu service setelah itu pilih Properties>>outbond dan pilih IP nya dan save

admin dari seorang yang terus belajar dan mencatat pengalaman ,semoga berguna untuk yang lain